Merchant Onboarding API
Pockyt's Merchant Onboarding API enables partners to authenticate, submit, and track merchant applications efficiently via four core endpoints.
Introduction
The Pockyt Merchant Onboarding API simplifies the merchant integration process by offering the following endpoints:
- Get Token: Authenticates partner credentials and returns a bearer token for secure API access.
- Submit: Allows partners to submit comprehensive merchant data for review and onboarding.
- Upload Documents: Allows partners to upload required merchant verification documents after submitting the application.
- Query: Enables real-time status checks of submitted merchant applications.
These APIs ensure smooth onboarding, compliance checks, and transparency across every stage of the application lifecycle.
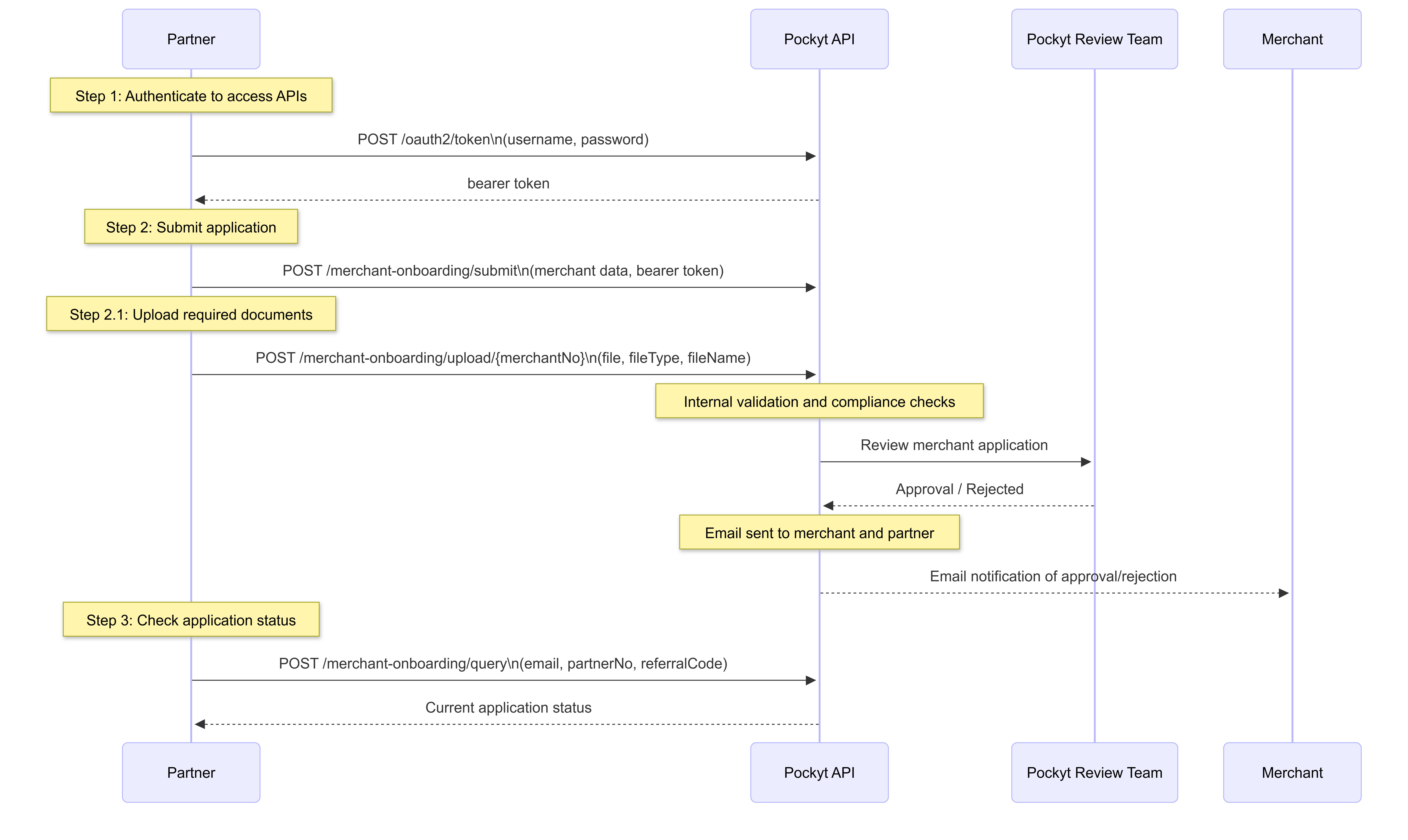
API Diagram
API Workflow
API References for Workflow Steps
- Step 1: Get token
- Step 2: Submit Merchant Application
- Step 2.1: Upload Merchant Onboarding Document
- Step 3: Query Merchant Application
Step-by-step Merchant Onboarding
1. Authentication – Get Token
Before accessing onboarding endpoints, partners must authenticate to receive a bearer token.
- Endpoint:
POST https://dash.yuansfer.com/api/v1/oauth2/token - Body Parameters:
username(string, required) – Partner account usernamepassword(string, required) – Partner account password
- Response: Bearer token (to be used in authorization header for subsequent requests)
2. Submit Merchant Application – Submit
Partners submit detailed merchant application data for onboarding.
- Endpoint:
POST https://dash.yuansfer.com/api/merchant-onboarding/submit - Headers:
authorization: bearer <token>(retrieved from the Get Token step)
- Body Parameters:
- Merchant information:
email,legalName,dbaName,country,state, etc. - Contact info:
representativeName,representativeLastName,representativeGovernmentId, etc. - Ownership details:
ownerName,ownerPercent,ownerGovernmentId, etc. - Banking info:
bankName,accountNumber,routingNumber, etc.
- Merchant information:
- Process:
- Submitted data is reviewed internally for compliance, risk, and financial validation.
- Upon approval, an email is sent to both the merchant and the submitting partner with status and credentials.
Refer to the following documentation for supported country/state codes, ownership types, and ID formats.
2.1 Upload Merchant Documents – Upload
Partners upload the required verification documents associated with the submitted merchant application.
- Endpoint:
POST https://portal.pockyt.dev/api/merchant-onboarding/upload/{merchantNo} - Headers:
authorization: bearer <token>(retrieved from the Get Token step)
- Path Parameters:
merchantNo(string, required): Merchant number returned from the application submission.
- Body Parameters:
- file (binary, required) –Document file to upload
- fileType (string, required) – Type of document being uploaded
- fileName (string, required) – Custom name assigned to the uploaded document
- Process:
- Uploaded documents are associated with the merchant application and used during internal compliance and onboarding review.
- Multiple documents may be uploaded depending on the merchant verification requirements.
3. Track Application – Query
Partners can query the current status of an application.
- Endpoint:
POST https://dash.yuansfer.com/api/merchant-onboarding/query - Headers:
authorization: bearer <token>
- Body Parameters:
email(string, required) – The email used to register the merchantpartnerNo(string, required) – Partner ID assigned by PockytreferralCode(string, required) – Referral code associated with fee tables
- Response:
- JSON object with current application status and relevant data
Updated about 1 month ago
